Pachá
119 seguidores
Iniciar sesión
Iniciar sesión
Pachá
Shop
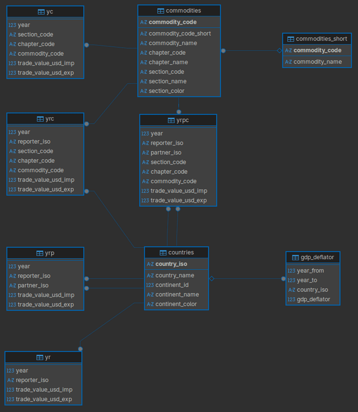
Curated International Trade Data Derived from UN Comtrade Plus
CA$995
undefined
Compartir
CA$995
Introduce un precio justo
CA$
Introduce un importe de CA$0 o más
Agregar al carrito
Compartir
CA$995
Agregar al carrito
Español
English
Deutsch
Español
Italiano
Français
Українська
Privacidad
Condiciones
Denunciar
Empieza tu página de Buy Me a Coffee